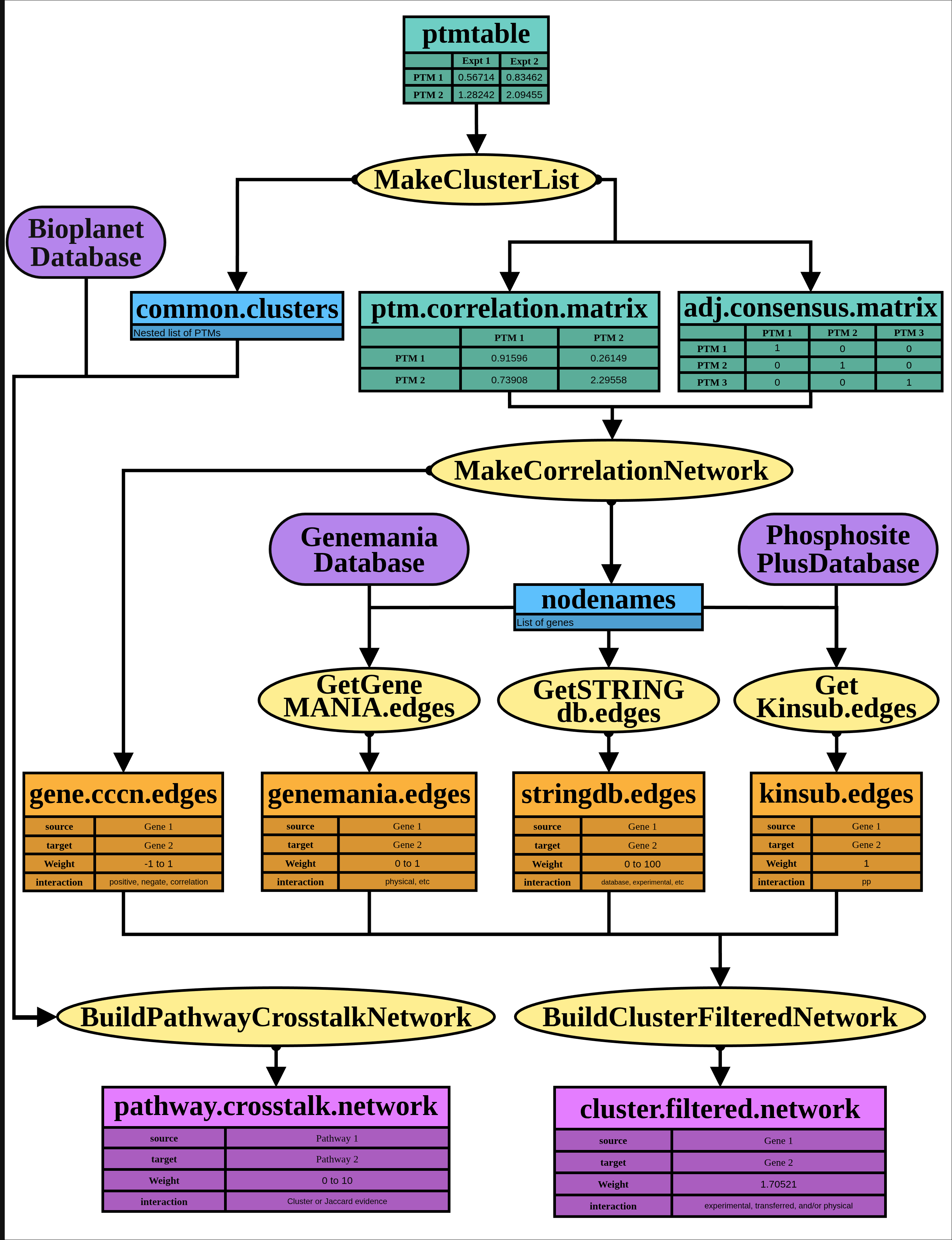
PTMsToPathways (P2P) implements the methods developed in Ross et al. 2023, Grimes et al. 2018. It takes mass spectrometry data of protein post-translational modifications under different experimental conditions. Tools are provided to aid formatting mass spectrometry data for subsequent steps. We employ machine learning pattern recognition algorithms to cluster PTMs based on several statistical tests that reveal patterns in their detection under different experimental conditions. We use a cluster-filtered network approach were clustering patterns are combined with external databases that catalog protein- protein interactions (PPIs) and proteins’ involvement in known cell signaling pathways. The resulting networks are navigable data structures that show data-driven interactions among individual proteins and groups of proteins that represent well-defined cell signaling pathways. These data structures can be interrogated in various ways to facilitate hypothesis-driven investigation and exploratory data analysis. Networks are formatted to enable creation of visually appealing graphs in Cytoscape, an open source network visualization application.
A following figure provides a summary of the functions implemented in P2P.

Installation
Before proceeding, ensure you have R installed. You will also need the devtools package, which can be installed with:
install.packages("devtools")
Then you can do:
devtools::install_github("UM-Applied-Algorithms-Lab/PTMsToPathways")
Usage
After installation, load the package in R with:
library(PTMsToPathways)
You can then use the available functions as described in the package documentation.
Development & Contribution
If you wish to modify or contribute to the package, we provide instructions on how to clone our repository, as well as an in depth look at some our solutions on our wiki
